티스토리 뷰
728x90
반응형

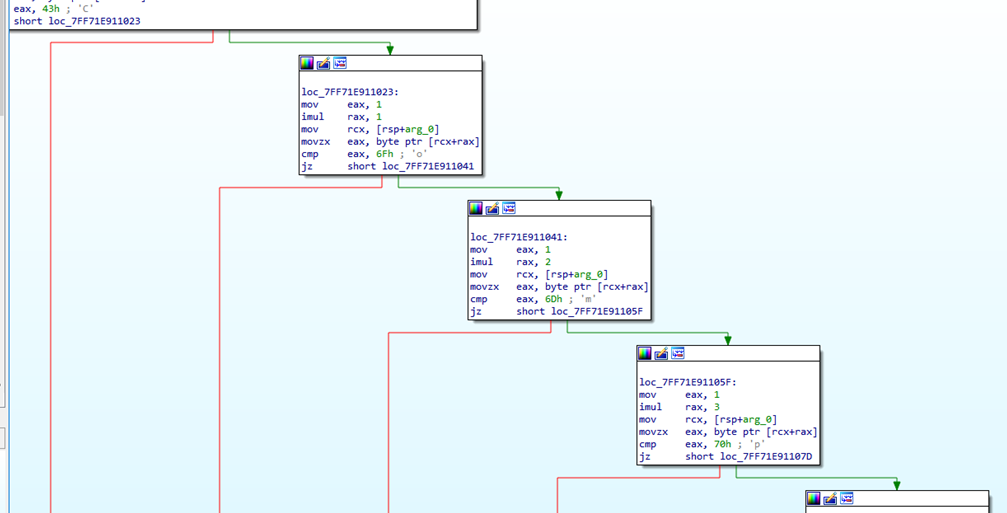
call sub_7FF71E911000 함수를 클릭해보면, 사용자가 입력한 값과 비교하는 곳이 나온다.

비교하는 부분을
하나, 하나 따라가서 나열해보면, Compar3_the_ch4ract3r 라는 문구가 완성된다.

DH{Compar3_the_ch4ract3r}
728x90
반응형
'Wargame > Reversing' 카테고리의 다른 글
| [Dreamhack.io] Rev-basic-5 (0) | 2022.11.09 |
|---|---|
| [Dreamhack.io] Rev-basic-4 (0) | 2022.11.09 |
| [Dreamhack.io] Rev-basic-3 (0) | 2022.11.07 |
| [Dreamhack.io] Rev-basic-2 (0) | 2022.11.07 |
| [Dreamhack.io] Reversing Basic Challenge #0 (0) | 2022.11.07 |
최근에 올라온 글
최근에 달린 댓글
- Total
- Today
- Yesterday
링크
TAG
- md5
- AssaultCube
- 취약점
- Android
- forensics
- MISC
- mongodb
- 해킹
- sqlinjection
- 인시큐어뱅크
- Steganography
- 스테가노그래피
- networking
- web
- 드림핵
- Cookie
- 포렌식
- dreamhack
- forensic
- 모바일
- 리버싱
- rev
- reversing
- FTKImager
- 안드로이드
- cheatengine
- Fiesta
- CTF
- SQLi
| 일 | 월 | 화 | 수 | 목 | 금 | 토 |
|---|---|---|---|---|---|---|
| 1 | 2 | 3 | 4 | 5 | 6 | 7 |
| 8 | 9 | 10 | 11 | 12 | 13 | 14 |
| 15 | 16 | 17 | 18 | 19 | 20 | 21 |
| 22 | 23 | 24 | 25 | 26 | 27 | 28 |
글 보관함